C# Generated Code

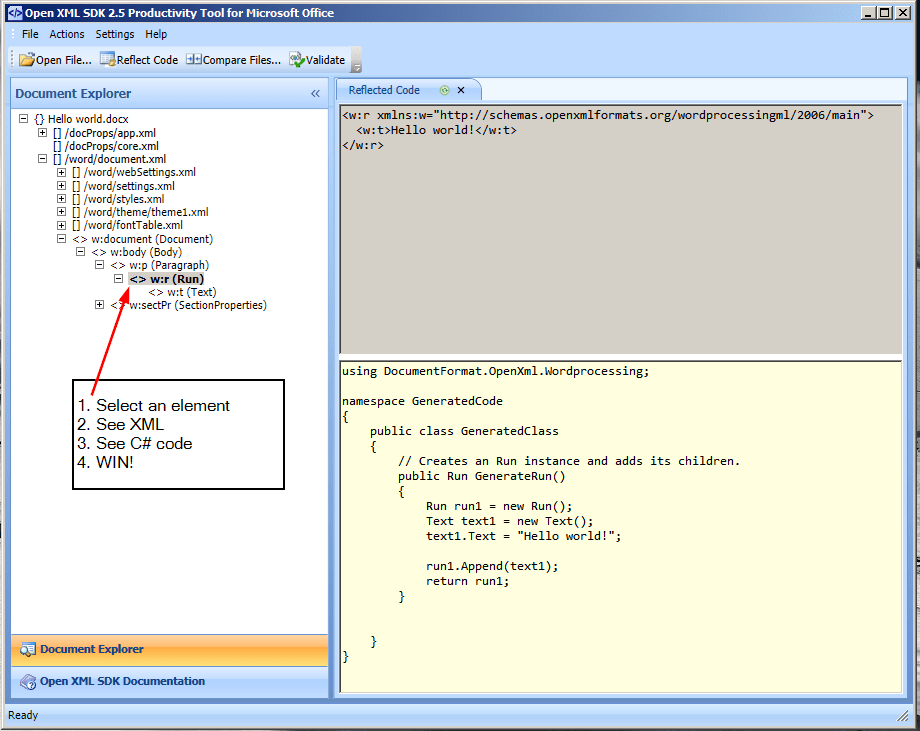
Open XML SDK Tool to analyse documents and generated C code Trailmax

C# Generated Code. Web the.net framework includes code generators and code compilers for csharpcodeprovider, jscriptcodeprovider,. Web code generation allows you to produce program code that is strongly typed, and yet can be easily changed when the.

Open XML SDK Tool to analyse documents and generated C code Trailmax
Open XML SDK Tool to analyse documents and generated C code Trailmax

Web the.net framework provides code compilers and code generators for the following languages: Web produceonlyreferenceassembly the following options control code generation. Web code generation allows you to produce program code that is strongly typed, and yet can be easily changed when the. Web the.net framework includes code generators and code compilers for csharpcodeprovider, jscriptcodeprovider,. Web source generators are a feature introduced in c# 9 that allows dynamic code generation during the.

Web source generators are a feature introduced in c# 9 that allows dynamic code generation during the. Web code generation allows you to produce program code that is strongly typed, and yet can be easily changed when the. Web the.net framework provides code compilers and code generators for the following languages: Web source generators are a feature introduced in c# 9 that allows dynamic code generation during the. Web produceonlyreferenceassembly the following options control code generation. Web the.net framework includes code generators and code compilers for csharpcodeprovider, jscriptcodeprovider,.