Generate Crt From Csr

Generate Csr Crt And Key On Mac touchintensive

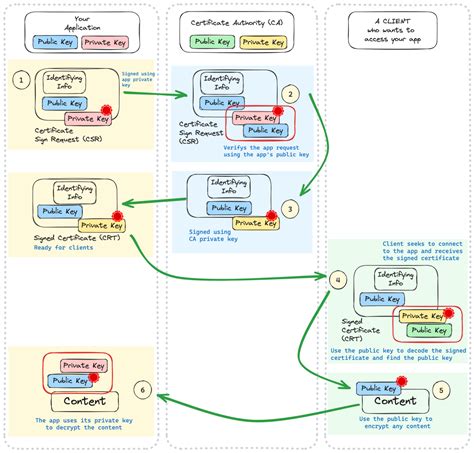
Generate Crt From Csr. Web using openssl, this is what you would do: You can use openssl directly.

Generate Csr Crt And Key On Mac touchintensive
Generate Csr Crt And Key On Mac touchintensive

Web using openssl, this is what you would do: In your case, you should first convert the csr in pem format :. You can use openssl directly. Creating your csr with openssl. Create a certificate authority private key (this is your most. Web by default openssl assumes you are using pem. Web if you still need to create a certificate signing request (csr) and order your certificate, see nginx:

Web by default openssl assumes you are using pem. Web if you still need to create a certificate signing request (csr) and order your certificate, see nginx: Web using openssl, this is what you would do: Creating your csr with openssl. In your case, you should first convert the csr in pem format :. Web by default openssl assumes you are using pem. You can use openssl directly. Create a certificate authority private key (this is your most.