Generate Xsd Schema From Xml

xsd How to visualize an XML schema? Stack Overflow

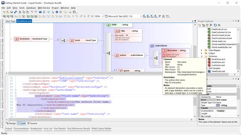
Generate Xsd Schema From Xml. Generates a xsd (xml schema) from a xml file. Many xml editing tools, such as xmlspy (mentioned.

xsd How to visualize an XML schema? Stack Overflow
xsd How to visualize an XML schema? Stack Overflow

Generates a xsd (xml schema) from a xml file. Uses the sample xml document to infer an xml schema (xsd). Web free online xml to xsd converter. Many xml editing tools, such as xmlspy (mentioned. Web the microsoft xsd inference tool is a good, free solution.

Many xml editing tools, such as xmlspy (mentioned. Generates a xsd (xml schema) from a xml file. Uses the sample xml document to infer an xml schema (xsd). Web the microsoft xsd inference tool is a good, free solution. Many xml editing tools, such as xmlspy (mentioned. Web free online xml to xsd converter.