How To Generate Er Diagram From Mysql Workbench

[DIAGRAM] Mysql Workbench Er Diagram Tutorial

How To Generate Er Diagram From Mysql Workbench. Click + to make mysql connection; Web how to create er diagram for existing mysql database with mysql workbench reverse engineer a database.

[DIAGRAM] Mysql Workbench Er Diagram Tutorial
[DIAGRAM] Mysql Workbench Er Diagram Tutorial

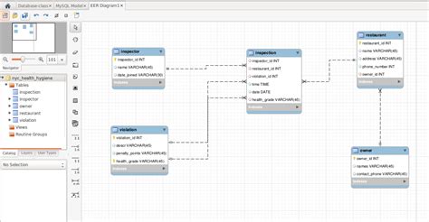
There are 28 tables in my database. Web select your database from the mysql server for which you want to create the er diagram ( in our case the database name is “bank”), then click next. Web how to create er diagram for existing mysql database with mysql workbench reverse engineer a database. After the retrieval gets completed. Done :) now you can click. Follow the wizard next > next. Eer diagrams provide a visual representation of the relationships among the tables in your. Click + to make mysql connection; Web open mysql workbench; To create a diagram from existing database you need to use reverse engineering.

Web open mysql workbench; Follow the wizard next > next. Web how to create er diagram for existing mysql database with mysql workbench reverse engineer a database. After the retrieval gets completed. To create a diagram from existing database you need to use reverse engineering. Done :) now you can click. Click + to make mysql connection; Eer diagrams provide a visual representation of the relationships among the tables in your. Web open mysql workbench; Web select your database from the mysql server for which you want to create the er diagram ( in our case the database name is “bank”), then click next. There are 28 tables in my database.